智能化及工控软件开发
PLC控制系统程序开发
支持多种编程语言,适应不同控制需求
实时采集和处理数据,确保系统稳定运行
便于扩展和维护,提高系统灵活性
采用冗余设计,确保系统在极端条件下稳定运行
支持远程访问和控制,便于远程故障诊断
上位系统开发
提供直观的图形化用户界面,便于操作和监控
实时采集和分析设备数据,支持决策和优化
持远程访问和控制,便于远程管理和维护
实时监控设备状态,及时发出报警信息,确保安全
支持多种通讯协议,兼容各类设备和系统
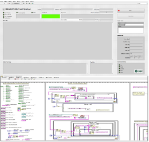
实验装备LABVIEW软件开发
提供直观的图形化编程环境,简化开发流程
强大的数据采集和处理能力,支持实时分析
便于扩展和维护,提高系统灵活性和可靠性
支持多种硬件设备,兼容性强,易于集成
实时监控和控制功能,确保系统稳定运行